https://www.aladin.co.kr/shop/wproduct.aspx?ItemId=370283273
요즘 바이브 코딩 클로드 코드 완벽 가이드 | 요즘 바이브 코딩 | 최지호
AI 파트너 클로드 코드의 완벽 가이드북이다. 현업 개발자인 저자가 매일 10시간 이상 투자하여 얻어낸 클로드 코드의 실전 활용법을 기초부터 고급 활용까지 체계적으로 정리했다. 클로드 코드
www.aladin.co.kr
얼떨결에 Claude Code 해커톤 본선에 진출했다. 대회의 정식 명칭은 "SK AI SUMMIT 2025 Claude Code Builder Hackathon"이다. SK 그룹에서 매년 개최하는 'SK AI SUMMIT' 컨퍼런스의 여러 이벤트 중 하나다. 본선이 11월3일인데 기본적인 기능만 써왔기 때문에 Claude Code에 대해 여전히 모르는 부분이 많다. 그래서 시간이 좀 촉박하지만 책을 한 권 사서 제대로 공부해 보기로 했다. 아래는 대회 홈페이지다.
https://devocean.sk.com/community/hackathonInfo.do#none
데보션 (DEVOCEAN) 기술 블로그 & 커뮤니티
데보션 (DEVOCEAN) 기술 블로그 , 개발자 커뮤니티이자 내/외부 소통과 성장 플랫폼
devocean.sk.com
이번 포스트는 책 리뷰라기 보다는 스터디 기록 성격의 글이 될 것 같다. 마침 최근 노트북(맥북)을 바꿔서 각종 환경설정 및 Claude Code 설치부터 따라 해 볼 수 있었다. 먼저 Node.js와 npm부터 설치했다. 책의 '[챕터3] 클로드 코드 환경 설정'에 해당하는 내용이다.
https://nodejs.org/ko/download
Node.js — Node.js® 다운로드
Node.js® is a free, open-source, cross-platform JavaScript runtime environment that lets developers create servers, web apps, command line tools and scripts.
nodejs.org

콘솔에서 curl로 다운로드 받아서 직접 설치하는 방법도 있지만 책에 나온 대로 패키지를 실행해서 설치했다.

Continue 버튼을 계속 누르다 보면 설치가 완료된다.

% node --version
v24.11.0
% npm --version
11.6.1
별 문제 없이 Node.js와 npm 설치가 잘 돼서 터미널 상에서 버전 정보도 잘 뜬다. 이제 Claude Code를 설치할 차례인데 책에는 (앞에서 npm을 설치했으니 당연히) 아래와 같이 npm을 사용해서 설치하는 방법이 적혀있다.
% npm install -g @anthropic-ai/claude-code
하지만 Claude 공식 문서에는 native로 설치하는 것을 권장하고 있어서 나는 Homebrew로 설치했다. 위에서 언급했지만 새 맥북이라 brew도 새로 설치해야 했다. 이미 설치한 Node.js와 npm을 굳이 지우지는 않았다.
https://docs.claude.com/en/docs/claude-code/setup#native-install-recommended
Set up Claude Code - Claude Docs
Install, authenticate, and start using Claude Code on your development machine.
docs.claude.com
% /bin/bash -c "$(curl -fsSL https://raw.githubusercontent.com/Homebrew/install/HEAD/install.sh)"
% brew install --cask claude-code
% claude

Claude Code 설치 완료! theme를 선택하게 되는데 나중에 바꿀 수도 있다고 해서 그냥 '1.Dark mode'를 선택했다. 이어지는 내용은 '[챕터4] 클로드 코드 기본 인터페이스 이해하기'에 해당하는 내용이다. 먼저 아래의 예제 프로젝트를 clone 받았다.
https://github.com/codefactory-co/golden-rabbit-yojeum-claude-code-crypto-ranking-board
GitHub - codefactory-co/golden-rabbit-yojeum-claude-code-crypto-ranking-board
Contribute to codefactory-co/golden-rabbit-yojeum-claude-code-crypto-ranking-board development by creating an account on GitHub.
github.com
Next.js(처음 들어봄)로 구현한 단순한 코인 랭킹 대시보드 프로젝트라고 한다. 책에 나온대로 터미널에서 아래 명령어를 실행해서 프로젝트를 실행했다.
% npm install -g pnpm
% pnpm install
% pnpm dev

웹브라우저의 주소 창에 'http://localhost:3000/' 입력했더니 위와 같은 페이지가 잘 표시된다.

터미널에서 프로젝트 경로로 들어가서 claude code를 실행시키면 위와 같은 화면이 뜬다. 첫 요청은 프로젝트 분석이다. 개인적으로 터미널에서 한글을 입력하는 것이 어색하고 불안하기도 해서 안 되는 영어지만 꾸역꾸역 영어로만 프롬프트를 입력하고 있다. 이번에는 그냥 책에 나온 대로 한글로 프롬프트를 입력했다.

스크린샷에는 앞 부분 내용이 좀 잘렸지만 프로젝트에 대한 간략한 기본 정보부터 디렉터리 구조, 사용된 기술 스택, 현재 구현 상태, 미완성/문제점 지적까지 거의 보고서 수준의 답변이 표시됐다. 다음으로 claude code에서 '/init'을 입력해서 claude.md 파일이 생성되는 과정을 지켜봤다. 책에는 파일이 새로 생성된다고 돼 있지만 실제로는 예제 프로젝트에 이미 claude.md 파일이 있어서 부족한 부분을 추가하고 일부 수정하는 방식으로 진행됐다.

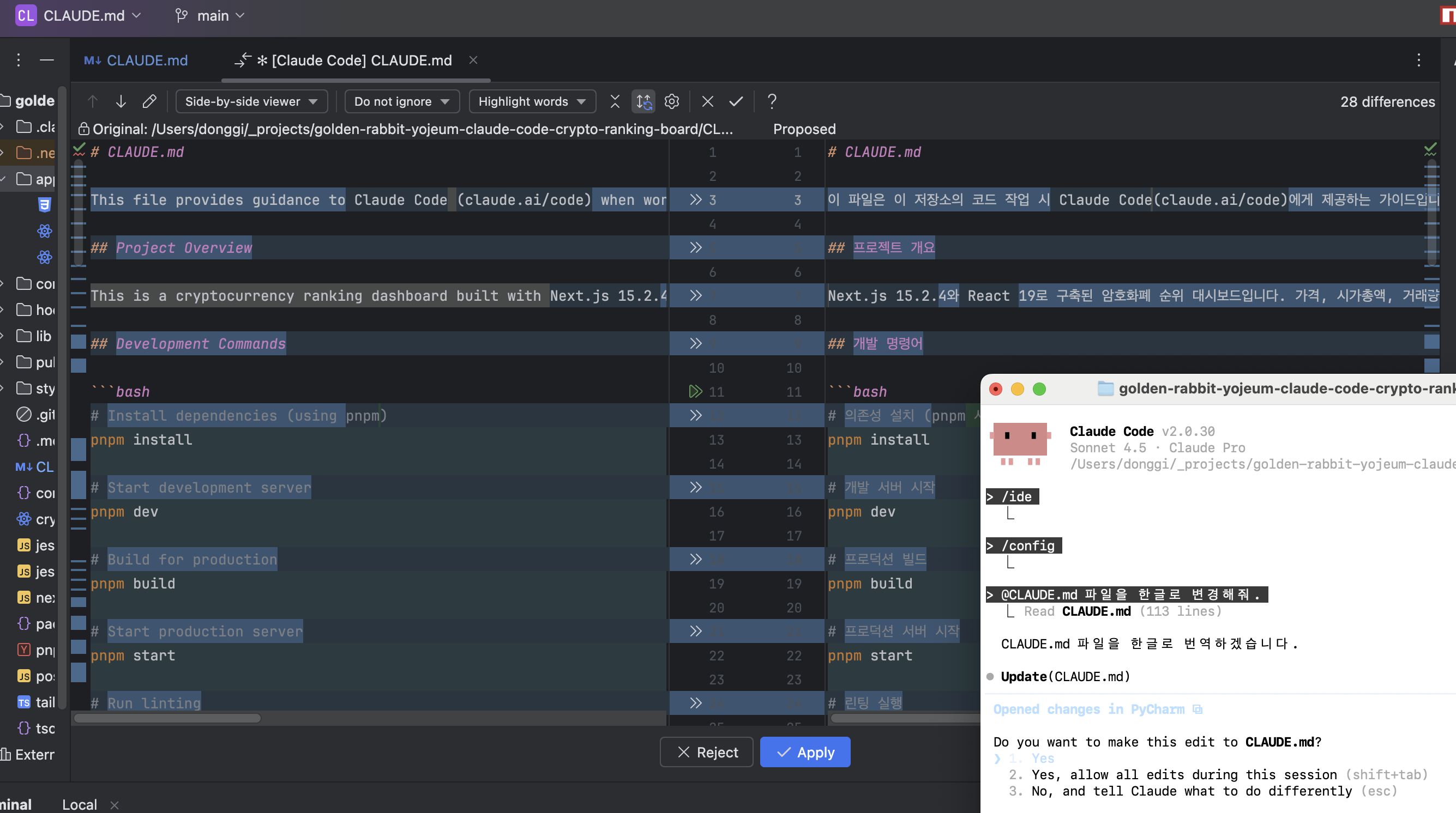
[챕터04]의 마지막 부분에 3초 꿀팁이라고 소개된 내용이 있다. "/ide" 커맨드를 실행해서 IDE와 연동할 수 있는 기능이다. 개인적으로 주로 사용하는 IDE인 PyCharm을 연동해 봤다.

실제 어떻게 작동하는지는 아직 확인할 수 없었다. 대충 아무 요청(Claude.md 파일의 내용을 한글로 변경해 달라고 해봤다)이나 하고 claude code의 답변을 받은 뒤, IDE 연동이 잘 작동하는 것을 확인했다.

PyCharm에서 Apply 버튼을 누르면 Claude Code 터미널 상에서 반영되는 것을 확인하 수 있다. 아무래도 터미널 상에서는 코드 변경점(diff)을 확인하는 것이 좀 어려웠는데 유용하게 사용할 수 있을 것 같다. 진짜 꿀팁 맞다.

쓰다보니 글이 좀 길어져서 일단 여기서 마치고 2편에서 이어서 작성하겠다.
'책 > 살짝 긴 리뷰' 카테고리의 다른 글
| [책 리뷰] 고딕 × 호러 × 제주 (0) | 2024.12.28 |
|---|---|
| [책 리뷰] 나의 이상하고 평범한 부동산 가족 (2) | 2023.11.18 |
| [책 리뷰] 파도수집노트- a bodyboarder’s notebook (0) | 2022.10.08 |
| [책 리뷰] 천문학자는 별을 보지 않는다 - 심채경 (0) | 2021.10.03 |
| [책 리뷰] 지혜롭게 투자한다는 것 - 버턴 말킬, 찰스 엘리스 (0) | 2021.05.09 |